应用信息
应用截图
应用介绍
exagear模拟器安卓版是一款功能超给力的PC街机游戏模拟器,它把电脑上的经典老游完美移植到移动设备上,像文明3、英雄无敌3这类曾经火遍全网的作品,现在随时随地都能打开玩。不管是Windows平台的经典游戏,还是Linux系统的应用和游戏,它都能轻松适配,选择特别多。软件用了专业的虚拟化技术,在手机上运行PC游戏几乎能达到原生速度,不会有明显卡顿,搭配高清分辨率和优质音频输出,视听体验拉满,完全能找回当年玩端游的沉浸感。
1、下载所需文件(apk安装程序,obb模拟器数据包、破解所需的so文件或者破解过检验apk补丁)(如下图,懂什么是安装包 数据包的略过);

2、安装apk文件,so后缀的的文件放到内置存储根目录(如下图);

3、运行一次安装的apk程序后返回退出(用来生成模拟器所需文件夹);

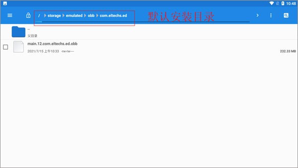
4、obb文件放到模拟器数据包文件夹
ET版数据包路径:内置存储/Android/obb/com.eltechs.et/
ES版和CRV5版数据包路径:内置存储/Android/obb/com.eltechs.es/
ED版数据路径:内置存储/Android/obb/com.eltechs.ed/?
其他版本放到内置存储/Android/obb/对应模拟器包名的文件夹里(所有版本都一样);

5、游戏解压到模拟器游戏目录
ED版为Download, 其他版本为ExaGear文件夹(这两个其中之一);

6、安装好模拟器、放好模拟器数据包和游戏后再一次打开模拟器等他解压完数据包(解压完数据包后数据包就可以删掉了);

7、调一下模拟器设置后,打开环境运行游戏;




8、然后就是启动环境,打开D盘,找到游戏/软件启动程序运行运行即可;

9、快捷方式添加方法;

10、接下来就可以开始使用模拟器玩游戏了!
1、适配各类安卓手机和平板设备,操作模式经过专门优化与简化,即使新手也能快速上手体验。
2、采用专业虚拟化技术,在移动设备上运行PC游戏时帧率接近原生,确保游戏过程流畅不卡顿。
3、具备跨平台强大兼容能力,可运行经典Windows游戏,同时也支持Linux平台应用与游戏,玩法多样不受限。

1、支持游戏数据包一键导入并自动安装,无需复杂手动配置,可快速开启游戏之旅,省时省力。
2、提供高清画质与优质音频输出,真实还原端游的视听质感,让重温经典也能享受出色的沉浸式体验。
3、内置多种实用辅助工具与可调游戏选项,功能齐全,能根据个人需求灵活调整游戏体验,找到最适合自己的玩法。

1、提供丰富游戏资源选择,涵盖各类经典街机与PC老游戏,满足不同玩家的喜好与怀旧需求。
2、可快速解压并安装各类经典PC游戏,操作简单一键完成部署,无需繁琐步骤,省时又省心。
3、支持在游戏过程中使用内置功能辅助,如存档管理、按键映射等工具,优化操作提升游戏乐趣与体验。

exagear模拟器安卓版拥有一键安装、操作优化等优点,功能大幅提升了使用的便捷性,丰富的游戏类型与辅助工具则增强了可玩性。不管是资深怀旧玩家还是年轻新手都能快速适应。游戏加载高效,功能布局清晰合理,无冗余干扰项,兼顾了怀旧感、流畅性与实用性,能切实满足各类玩家移动重温经典PC街机游戏的需求,是一款优质的游戏模拟工具。
最新录入